相信在实际测试过程中,很多同学遇到过服务访问不通的情况,遇到这种问题,很多刚入门不久的测试同学,甚至很多老鸟都会直接将问题抛给开发,如果是代码问题倒还好说,如果是网络环境问题,可能直接给开发也无法准确定位问题,下面小编给大家一条接口测试的小思路。

首先,我们可以先看一下当你在浏览器里输入地址,接下来发生了什么:
域名解析 --> 发起TCP的3次握手 --> 建立TCP连接后发起http请求 --> 服务器响应http请求,浏览器得到html代码 --> 浏览器解析html代码,并请求html代码中的资源(如js、css、图片等) --> 浏览器对页面进行渲染呈现给用户

我们需要先把请求发送到服务器端,我们先来分析一下在请求发送到服务上需要什么条件。
首先,客户端到服务器端的网络链路必须打通,我们可以通过ping 命令来查看网络链路是否打通。
当看到以下图就可以肯定网络链路是打通状态,否则就需要去联系网络运维部门去查看是否网络出现了不可达问题。

网络链路打通只是服务可以调通的第一步,接下来我们需要确认调用的服务器应用端口是打开状态,在这个过程中,我们可以使用telnet命令来查询,在Windows上,需要在控制面板中启用telnet命令

当输入telnet ip port命令之后,如果访问正常,会跳转到一个连接窗口

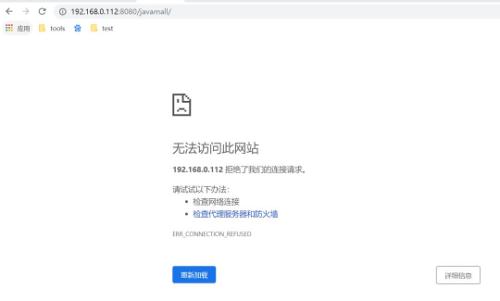
如果看到如下错误,有两个点可以去查看:
1、去服务端查看服务是否正常启动在端口(这里以 8080端口为例),该端口是否使用错误。
2、服务端防火墙是否允许访问( 8080 )端口,一般这个问题的可能性比较大。

当前几步排查之后,发现没有问题的时候,这时候,就可以愉快的去找开发唠嗑,让他们去定位问题啦。
最后,祝大家定位bug开心:)